[AIDE] Paramétrage MQTT

Bonjour @ tous,

tout est dans le titre. Malgré les quelques tutos, je ne comprends pas ce que je dois faire pour paramétrer MQTT.

Voici mon projet:

J’aimerai allumer un ruban de led piloté par un driver zigbee lorsque qu’un détecteur de mouvement branché sur une entrée digitale de l’IPX détecte quelqu’un. (Détection PIR –> Entrée Digitale IPX –> envoi d’une commande en MQTT pour allumer le ruban)

Pour cela, je dispose:

  • d’un broker Mosquitto
  • de Zigbee2Mqtt (Z2M) qui contrôle mon driver zigbee
  • d’une IPX800 V5 avec le capteur PIR connecté sur une entrée digitale par l’intermédiaire d’un relais (PIR –> Relais –> Entrée digitale de l’IPX)
  • un driver LED Zigbee appairé à Z2M

Tout est fonctionnel. Côté Zigbee, j’arrive à piloter le ruban via des applications tierce sous android (IoT MQTT Panel) ou directement via Z2M. Côté IPX800 V5, le changement d’état de l’entrée digitale se fait bien lorsque le PIR détecte.

Quelqu’un pourrait-il m’aider à me lancer?

Merci d’avance

Bonjour, je te conseille de partager des captures d’écran de ce que tu as configuré dans l’IPX concernant MQTT (dans les paramètres et dans les objets…). Ca sera plus facile de trouver le problème.

Bonjour,

je pars de 0, je n’ai rien fait puisque je n’ai rien compris :sweat_smile:

Donc pas de capture à disposition

Commence par là :

https://forum.gce-electronics.com/t/tuto-utilisation-de-la-fonction-mqtt-sur-l-ipx800-v5/14502

Ensuite au point B (MQTT Publish):

-dans URL tu mets

zigbee2mqtt/le_nom_de_ton_objet_dans_zigbee2mqtt/set/

-dans clé, tu mets le nom de la clé qui permet de piloter le ruban. Tu peux trouver cette clé dans l’onglet '“state” ou “etat” (en fonction de la langue) dans ton objet dans zigbee2mqtt. Par exemple j’utilise une vanne thermostatique que je peux piloter grace à la clé current_heating_stepoint :

Donc dans mon cas, ça donne:

URL = zigbee2mqtt/vanne_chambre/set/

Cle = current_heating_setpoint

J’utilise aussi MQTT explorer sur pc pour comprendre si le pb de config vient de l’IPX ou du côté broker.

Côté MQTT publish IPX V5, il faut aussi paramétrer l’entrée string

@Seb12 @loulou2626 , merci pour vos retours.

J’avoue être un peu perdu car ça fonctionne à moitié et je ne sais absolument pas comment ça marche, du coup c’est un peu dur pour moi de savoir ce que je dois faire.

pour l’instant, j’ai suivi le tuto

et je l’ai suivi jusqu’à la publication de l’état d’une entrée digitale.

Pas de soucis, j’arrive à publier:

Par contre, lorsque j’essaie de piloter une lumière en suivant les instructions de @Seb12 , un topic se crée, je vois l’état changer mais rien de s’allume physiquement.

Du coup, je suis bloqué. Mais je voudrais faire finalement plus simple et tout piloter depuis Home Assistant. Comment dois je faire pour récupérer l’info d’état du digital ch1 dans Home Assistant? Quand je vais dans l’intégration MQTT, je ne trouve pas l’entité correspondante…

Ton paramétrage n’est pas bon

mon exemple pour commander une prise MQTT dans home assistant :

bridge (8 topics, 8 messages)

NEO prise salon buffet

set = {« state »:« ON »}

:play_button:homeassistant (40 topics, 40 messages)

:play_button:

pour cela voila mon paramètrage dans l’IPX

Je suis vraiment désolé mais je ne comprends pas ce que je fais. Je n’ai pas trouvé de documentation qui explique le fonctionnement de tout ça. J’ai déjà appris que le “STRING” correspond à un texte. Mais après, je n’arrive pas à faire la relation entre string, mqtt et le reste. Quelqu’un aurait il un lien qui me permettrait de me documenter pour comprendre ce que je fais? Car malgrè le tuto et vos conseils, je n’y arrive pas car je n’arrive pas à trouver la logique de fonctionnement. Qui fait quoi, pourquoi et le lien de chacun… :face_with_diagonal_mouth:

Maintenant, je souhaite juste publier l’état d’une entrée digitale afin que Home Assistant puisse avoir l’info plus rapidement qu’avec l’intégration GCE qui a un rafraichissement plus long.

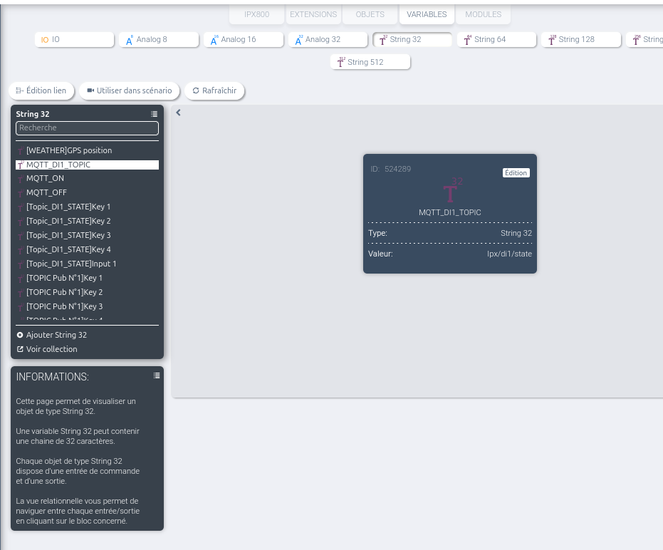
J’ai compris que je devais créer des STRING.

Par exemple String32 “allumé” et un autre “Eteint”. Je ne sais pas à quel moment les champs “nom” et “valeur” jouent leur rôle car je ne retrouve pas ces champs dans la partie mqtt publish

Après, je dois créer un MQTT publish. Mais que dois-je mettre dans cette URL? Où la trouver? comment doit elle être structurée? Que doit on mettre dans “clé”? C’est la partie valeur du String créé plus tôt?

Je rame :face_with_crossed_out_eyes:

Bonjour @Cyb31

le problème c’est de convertir la valeur en sortie de l’entrée digitale « true » « false » en « ON » « OFF » attendu par le ruban, il faut voir si il est possible de modifier les valeurs dans le ruban

Bon, je progresse. j’ai créé les strings “state, on, off”.

je les ai rajoutés dans le mqtt publish et maintenant je vois “state” changer de statut en ON ou OFF suivant si l’entrée digitale est activé ou non.

Je me pose maintenant d’autres questions

Comment intégrer cela dans Home Assistant?

Pourquoi j’ai des strings qui se sont rajoutés tout seul? A quoi servent ils ou correspondent ils?